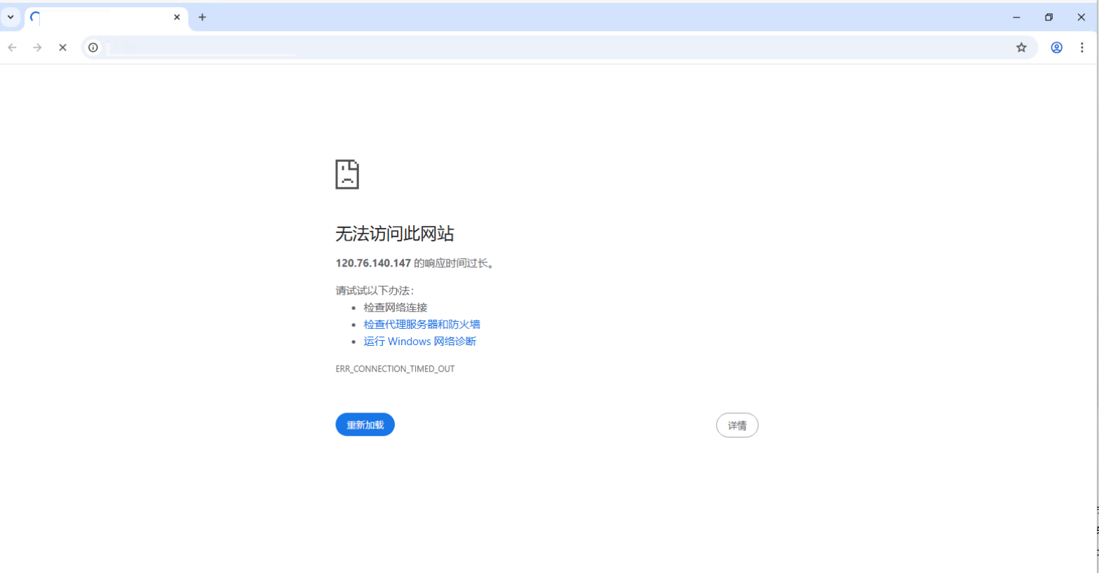
查看器部署在服务器上,使用查看器发布项目,局域网链接可以打开,但切换到公网链接打不开,是什么原因?需要怎么调整?
2025-10-30 13:42
朝乐 前台管理员
2025-10-30 14:05

首先检查域名是不是通的,其次需要打开发布端口

扫描关注公众号

更多数字孪生可视化干货内容等你发现

了解更多内容

扫一扫
加入官方微信群
咨询热线0571-88650917
地址 公司 邮箱

杭州市文一西路海创科技中心 311121

杭州多算科技有限公司

support@shanhaibi.com

关注山海鯨官方qq群,了解更多内容

QQ群号:788095444

Copyright © 2020-2026 多算科技, All Rights Reserved. 浙ICP备20006837号-5